Columns
| Column | Type | Size | Nulls | Auto | Default | Children | Parents | Comments | |||
|---|---|---|---|---|---|---|---|---|---|---|---|
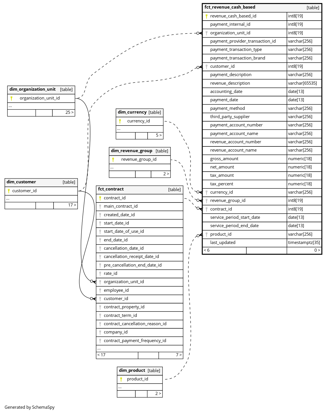
| revenue_cash_based_id | int8 | 19 | null |
|
|
The primary key of this table. System column calculated by the source System. |
|||||
| payment_internal_id | int8 | 19 | √ | null |
|
|
The internal ID of the payment. |
||||
| organization_unit_id | int8 | 19 | √ | null |
|
|
The gym (organization_unit) associated with this revenue. |
||||
| payment_provider_transaction_id | varchar | 256 | √ | null |
|
|
External payment provider transaction ID from electronic payment systems like Stripe or Adyen (e.g. TXN12345). |
||||
| payment_transaction_type | varchar | 256 | √ | null |
|
|
Type of electronic payment transaction (e.g., SALE, REFUND). |
||||
| payment_transaction_brand | varchar | 256 | √ | null |
|
|
Payment brand/method for electronic transactions (e.g. visa, mc). |
||||
| customer_id | int8 | 19 | √ | null |
|
|
The customer who made the payment. |
||||
| payment_description | varchar | 256 | √ | null |
|
|
Description of the payment accounting entry. |
||||
| revenue_description | varchar | 65535 | √ | null |
|
|
Description of the revenue accounting entry. |
||||
| accounting_date | date | 13 | √ | null |
|
|
The date when the payment was linked/unlinked to a debt. |
||||
| payment_date | date | 13 | √ | null |
|
|
The date when the payment was actually made. |
||||
| payment_method | varchar | 256 | √ | null |
|
|
Payment method (DIRECT_DEBIT, BANK_TRANSFER, CREDIT_CARD, CASH, etc.). |
||||
| third_party_supplier | varchar | 256 | √ | null |
|
|
Third party payment supplier if applicable. |
||||
| payment_account_number | varchar | 256 | √ | null |
|
|
Account number used for the payment. |
||||
| payment_account_name | varchar | 256 | √ | null |
|
|
Account name used for the payment. |
||||
| revenue_account_number | varchar | 256 | √ | null |
|
|
Revenue account number (contra account). |
||||
| revenue_account_name | varchar | 256 | √ | null |
|
|
Revenue account name (contra account). |
||||
| gross_amount | numeric | 18 | √ | null |
|
|
The gross amount of the cash movement (studio perspective). |
||||
| net_amount | numeric | 18 | √ | null |
|
|
The net amount of the cash movement (studio perspective). |
||||
| tax_amount | numeric | 18 | √ | null |
|
|
The tax amount of the cash movement (studio perspective). |
||||
| tax_percent | numeric | 18 | √ | null |
|
|
The tax percentage applied. |
||||
| currency_id | varchar | 256 | √ | null |
|
|
The system of money in which the cash movement occurred. |
||||
| revenue_group_id | int8 | 19 | √ | null |
|
|
Human readable grouping for accounting_transaction and credit_account_type, categorizing the type of revenue. |
||||
| contract_id | int8 | 19 | √ | null |
|
|
The contract generating an income. Null if this revenue entry is not about a specific contract (eg a product was sold). |
||||
| service_period_start_date | date | 13 | √ | null |
|
|
The start date of the service period associated with this revenue entry, such as the beginning of a billing cycle (eg. start of month) for a customers main contract. Or null if not associated with a service period (eg. sale of a product). |
||||
| service_period_end_date | date | 13 | √ | null |
|
|
The end date of the service period associated with this revenue entry, such as the end of a billing cycle (eg. end of month) for a customers main contract. Or null if not associated with a service period (eg. sale of a product). |
||||
| product_id | varchar | 256 | √ | null |
|
|
The product which was sold. Null if this revenue entry is not about the sale of a product (eg a contract generated income). |
||||
| last_updated | timestamptz | 35 | √ | null |
|
|
System column. UTC Timestamp at which entry was calculated (lags shortly behind source system). |


