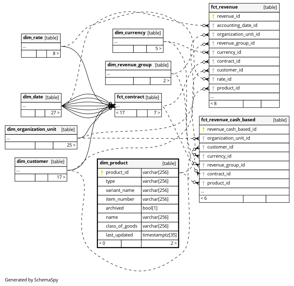
Columns
| Column | Type | Size | Nulls | Auto | Default | Children | Parents | Comments | ||||||
|---|---|---|---|---|---|---|---|---|---|---|---|---|---|---|
| product_id | varchar | 256 | null |
|
|
The primary key of this table. MD5 hash generated from product_variant.id for static products, or from organization_unit_id + item_number for dynamic products. |
||||||||
| type | varchar | 256 | √ | null |
|
|
What broad type this product falls into.
|
|||||||
| variant_name | varchar | 256 | √ | null |
|
|
A product name can have multiple further specifications (variant_names). Given by a user. (eg |
|||||||
| item_number | varchar | 256 | √ | null |
|
|
A human readable identifier for this product. Freed up (set null) on archived products to redistribute. |
|||||||
| archived | bool | 1 | √ | null |
|
|
Permanently removed but kept for historic relations. dynamic products can’t be archived. |
|||||||
| name | varchar | 256 | √ | null |
|
|
The name given by a user to the created product. (eg |
|||||||
| class_of_goods | varchar | 256 | √ | null |
|
|
The category of the product, user-defined or UNKNOWN in case of a dynamic product. |
|||||||
| last_updated | timestamptz | 35 | √ | null |
|
|
System column. UTC Timestamp at which entry was calculated (lags shortly behind source system). |


