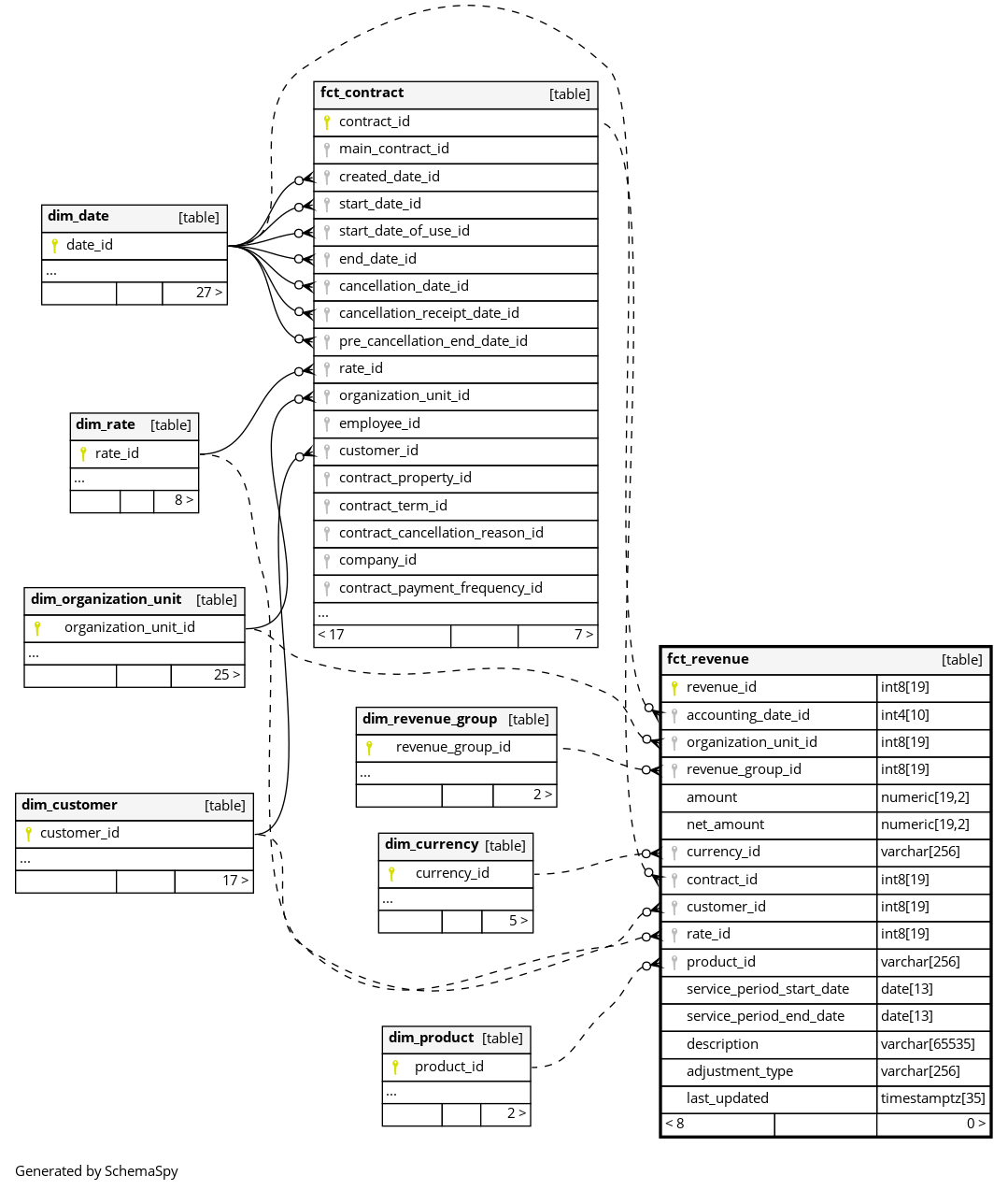
Columns
| Column | Type | Size | Nulls | Auto | Default | Children | Parents | Comments | |||
|---|---|---|---|---|---|---|---|---|---|---|---|
| revenue_id | int8 | 19 | null |
|
|
Primary key for revenue |
|||||
| accounting_date_id | int4 | 10 | √ | null |
|
|
Foreign key to accounting date |
||||
| organization_unit_id | int8 | 19 | √ | null |
|
|
Foreign key to organization unit |
||||
| revenue_group_id | int8 | 19 | √ | null |
|
|
Foreign key to revenue group |
||||
| amount | numeric | 19,2 | √ | null |
|
|
Revenue amount |
||||
| net_amount | numeric | 19,2 | √ | null |
|
|
Net revenue amount |
||||
| currency_id | varchar | 256 | √ | null |
|
|
Foreign key to currency |
||||
| contract_id | int8 | 19 | √ | null |
|
|
The contract generating an income. Null if this revenue entry is not about a specific contract (eg a product was sold). |
||||
| customer_id | int8 | 19 | √ | null |
|
|
Foreign key to customer |
||||
| rate_id | int8 | 19 | √ | null |
|
|
The tariff of the contract generating an income. Null if this revenue entry is not about a specific contract (eg a product was sold). |
||||
| product_id | varchar | 256 | √ | null |
|
|
Foreign key to product |
||||
| service_period_start_date | date | 13 | √ | null |
|
|
The start date of the service period associated with this revenue entry, such as the beginning of a billing cycle (eg. start of month) for a customers main contract. Or null if not associated with a service period (eg. sale of a product). |
||||
| service_period_end_date | date | 13 | √ | null |
|
|
The end date of the service period associated with this revenue entry, such as the beginning of a billing cycle (eg. end of month) for a customers main contract. Or null if not associated with a service period (eg. sale of a product). |
||||
| description | varchar | 65535 | √ | null |
|
|
Description of revenue |
||||
| adjustment_type | varchar | 256 | √ | null |
|
|
Adjustment type that changes value of price:
|
||||
| last_updated | timestamptz | 35 | √ | null |
|
|
System column. UTC Timestamp at which entry was calculated (lags shortly behind source system). |


