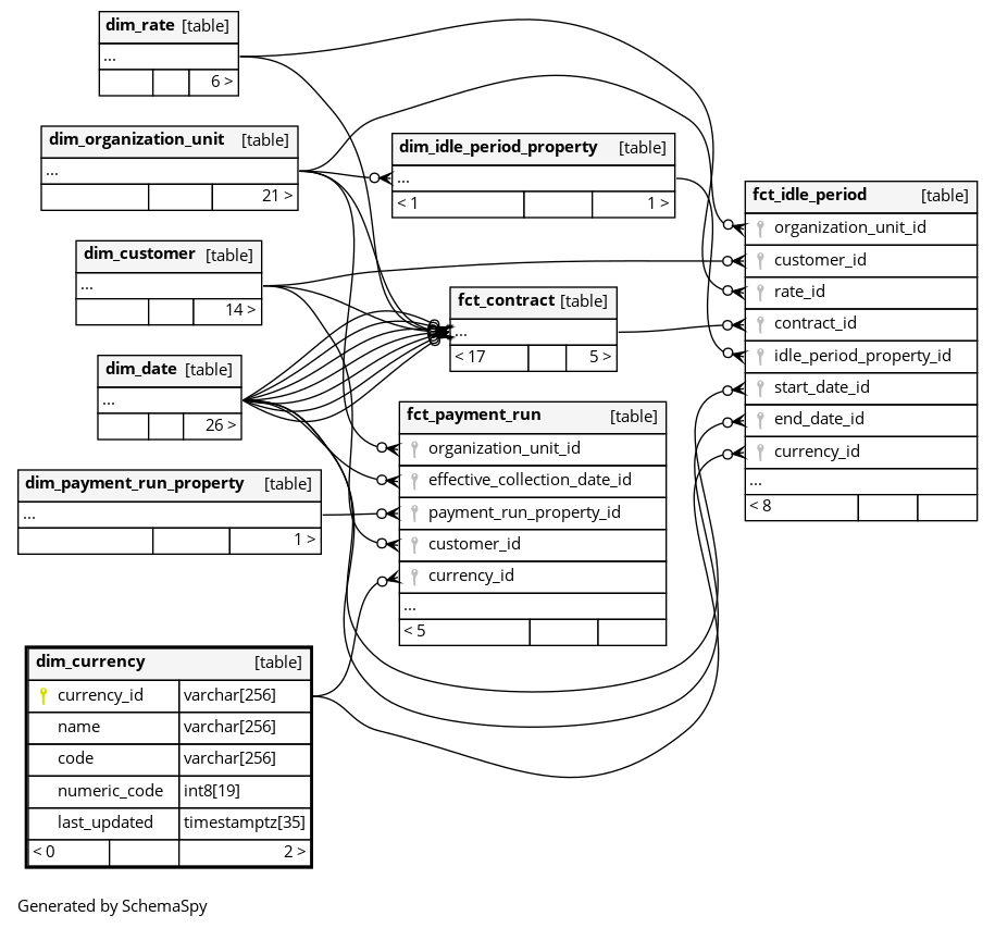
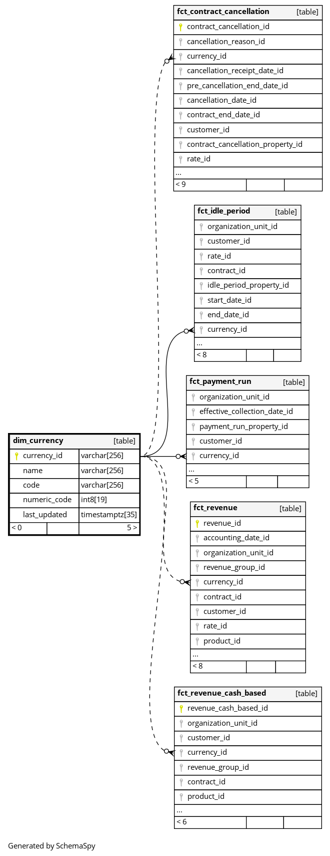
Columns
| Column | Type | Size | Nulls | Auto | Default | Children | Parents | Comments | |||||||||||||||
|---|---|---|---|---|---|---|---|---|---|---|---|---|---|---|---|---|---|---|---|---|---|---|---|
| currency_id | varchar | 256 | null |
|
|
Primary key of this table. |
|||||||||||||||||
| name | varchar | 256 | √ | null |
|
|
Human readable name of the currency |
||||||||||||||||
| code | varchar | 256 | √ | null |
|
|
ISO 4217 currency code |
||||||||||||||||
| numeric_code | int8 | 19 | √ | null |
|
|
ISO 4217 numeric code |
||||||||||||||||
| last_updated | timestamptz | 35 | √ | null |
|
|
System column. UTC Timestamp at which entry was calculated (lags shortly behind source system). |



