Columns
| Column | Type | Size | Nulls | Auto | Default | Children | Parents | Comments | |||
|---|---|---|---|---|---|---|---|---|---|---|---|
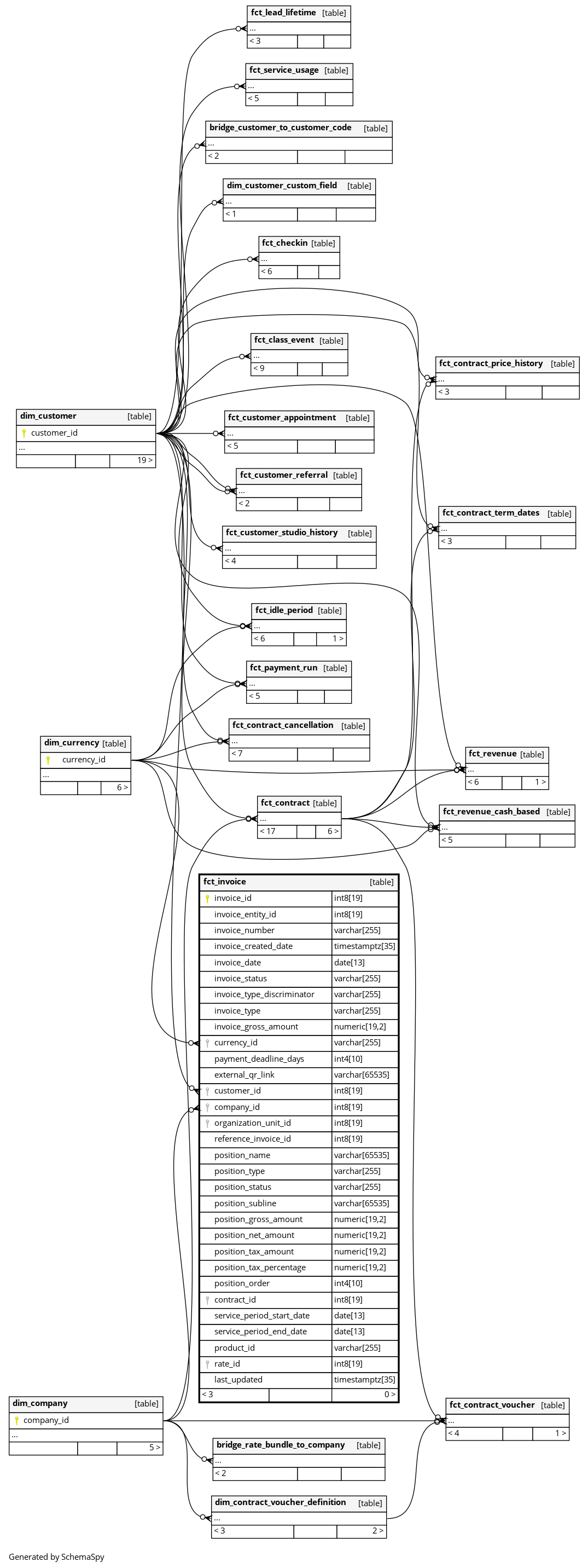
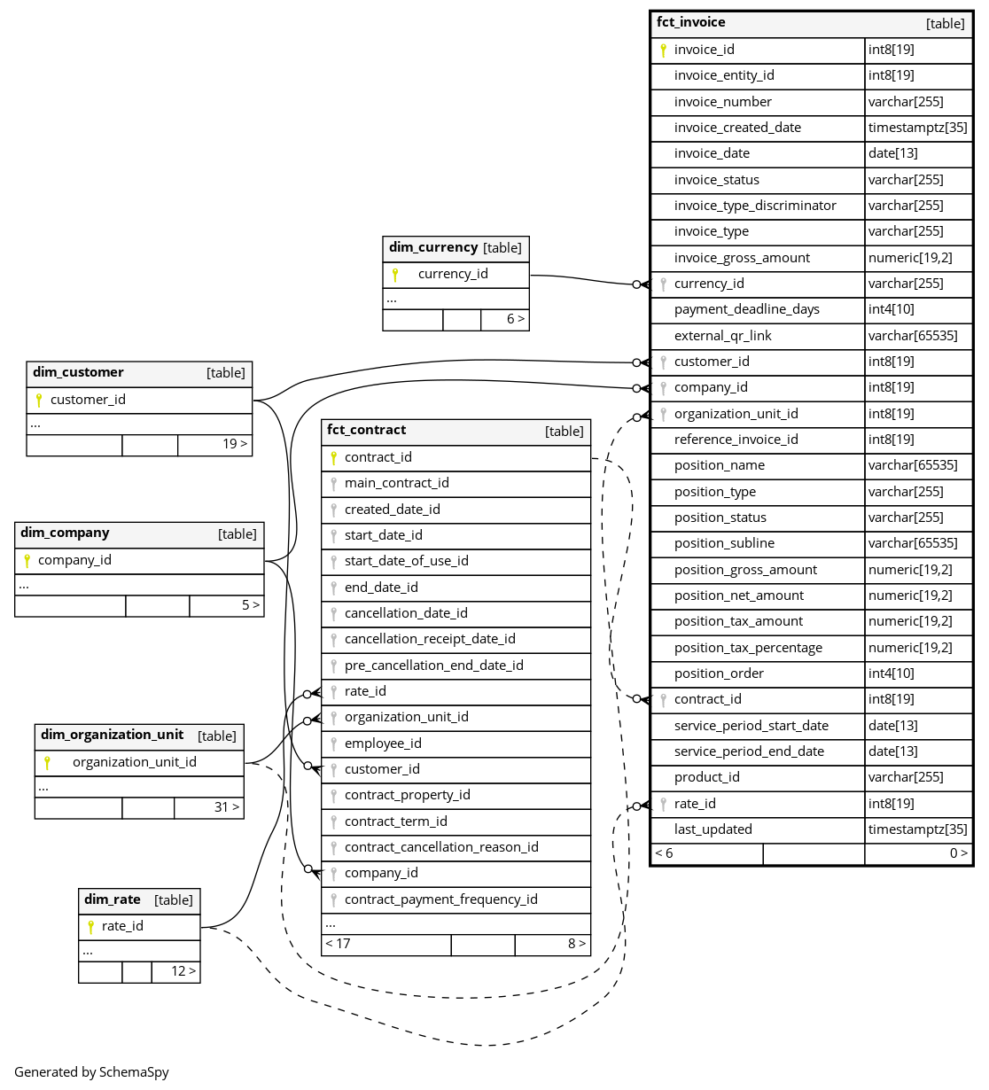
| invoice_id | int8 | 19 | null |
|
|
Primary key of this table. Unique identifier of the invoice position (position-level grain, not invoice-level). |
|||||
| invoice_entity_id | int8 | 19 | √ | null |
|
|
Technical identifier of the invoice this position belongs to |
||||
| invoice_number | varchar | 255 | √ | null |
|
|
Human-readable invoice reference number shown on the invoice document. Null for some imported invoices. |
||||
| invoice_created_date | timestamptz | 35 | √ | null |
|
|
Timestamp when the invoice record was created in the system |
||||
| invoice_date | date | 13 | √ | null |
|
|
Date on which the invoice was formally issued. Null for MySports receipts and some imported invoices. |
||||
| invoice_status | varchar | 255 | √ | null |
|
|
Current lifecycle status of the invoice. * DRAFT: Invoice is a draft — not yet finalized; can be deleted but not yet sent. * CREATED: Invoice finalized but not yet sent to recipient. * SENT: Invoice has been sent to recipient. * CANCELLED: Invoice has been cancelled. * PAID: Invoice has been fully paid. Set for standard invoices upon successful bank transfer processing. * PARTIALLY_PAID: Invoice has received partial payment. Set for standard invoices when a bank transfer partially covers the outstanding amount. |
||||
| invoice_type_discriminator | varchar | 255 | √ | null |
|
|
Technical subtype of the invoice, distinguishing automated invoice runs, manual debt claims, MySports receipts, and imported invoices. * INVOICE_RUN: Standard automated invoice run issued to customer. * COMPANY: Automated invoice run issued to company (B2B). * MANUAL_DEBT_CLAIM: Manually created debt claim invoice. * DIRECT: Direct debt claim invoice with no payment deadline. * MYSPORTS: MySports online payment receipt. * MYSPORTS_ACCOUNT_BALANCE: MySports account balance receipt. * MYSPORTS_CONSUMPTION_CREDIT: MySports consumption credit receipt. * IMPORTED: Externally imported historical invoice. |
||||
| invoice_type | varchar | 255 | √ | null |
|
|
Document classification of the invoice. * INVOICE: Standard outgoing invoice (debit document). Set for invoice runs and manual debt claims. * REFUND: Credit note / refund invoice. Exclusively on MySports account balance reversal receipts that carry a reference_invoice_id. * PAYMENT_RECEIPT: Payment receipt document. Set for MySports receipts (MYSPORTS and MYSPORTS_ACCOUNT_BALANCE types). |
||||
| invoice_gross_amount | numeric | 19,2 | √ | null |
|
|
Total gross amount of the invoice across all positions including tax. Null for some imported invoices. |
||||
| currency_id | varchar | 255 | √ | null |
|
|
Currency in which the invoice amounts are denominated. Null for some imported invoices. |
||||
| payment_deadline_days | int4 | 10 | √ | null |
|
|
Number of days from the invoice date by which payment is due. Typically 0 for standard invoices (immediate payment), 30 for manual debt claims. Null for MySports receipts and some imported invoices. |
||||
| external_qr_link | varchar | 65535 | √ | null |
|
|
External URL encoded as a QR code on the invoice for electronic invoicing flows. Null when electronic invoicing is not applicable. |
||||
| customer_id | int8 | 19 | √ | null |
|
|
Identifier of the customer who was invoiced. Null for company-only invoices where no individual customer is associated. |
||||
| company_id | int8 | 19 | √ | null |
|
|
Identifier of the company associated with this invoice. Null for individual/non-corporate invoices. |
||||
| organization_unit_id | int8 | 19 | √ | null |
|
|
Identifier of the studio or organization unit that issued the invoice |
||||
| reference_invoice_id | int8 | 19 | √ | null |
|
|
Identifier of the original invoice that this invoice reverses or refunds. Only set when invoice_type = ‘REFUND’ (i.e. on MySports account balance reversal receipts). NULL for all other invoice types. |
||||
| position_name | varchar | 65535 | √ | null |
|
|
Display name of the line item as shown on the invoice |
||||
| position_type | varchar | 255 | √ | null |
|
|
Technical subtype of the invoice position, distinguishing invoice run positions, MySports receipts, and imported positions. * INVOICE_RUN: Position from automated invoice run. * MANUAL_DEBT_CLAIM: Position from manual debt claim. * DIRECT: Position from direct debt claim. * MYSPORTS: Position for MySports sales. * MYSPORTS_ACCOUNT_BALANCE: Position for account balance receipt. * MYSPORTS_CONSUMPTION_CREDIT: Position for consumption credit. * IMPORTED: Position from imported invoice. |
||||
| position_status | varchar | 255 | √ | null |
|
|
Lifecycle status of the invoice position. NULL only for MYSPORTS_ACCOUNT_BALANCE positions. MYSPORTS positions carry status ACTIVE. * DRAFT: Position is a draft — not yet finalized. * ACTIVE: Position is active (default state). Applies to INVOICE_RUN, MYSPORTS, and MANUAL_DEBT_CLAIM positions. * DISCONNECTED: Position has been disconnected from its booking entry. * CANCELLED: Position has been cancelled. |
||||
| position_subline | varchar | 65535 | √ | null |
|
|
Secondary description or sub-label shown beneath the main position name on the invoice. Null when no sub-label was specified. |
||||
| position_gross_amount | numeric | 19,2 | √ | null |
|
|
Gross amount of this invoice position including tax (net_amount + tax_amount) |
||||
| position_net_amount | numeric | 19,2 | √ | null |
|
|
Net amount of this invoice position excluding tax |
||||
| position_tax_amount | numeric | 19,2 | √ | null |
|
|
Tax amount applied to this invoice position |
||||
| position_tax_percentage | numeric | 19,2 | √ | null |
|
|
Tax rate applied to this invoice position, expressed as a percentage |
||||
| position_order | int4 | 10 | √ | null |
|
|
Display order of this position within the invoice |
||||
| contract_id | int8 | 19 | √ | null |
|
|
Identifier of the contract linked to this invoice position. Null when the position has no associated booking entry or the booking entry has no contract (e.g. MySports positions, payment-type booking entries). |
||||
| service_period_start_date | date | 13 | √ | null |
|
|
Start date of the service period this invoice position covers. Null when the position has no associated booking entry. |
||||
| service_period_end_date | date | 13 | √ | null |
|
|
End date of the service period this invoice position covers. Null when the position has no associated booking entry. |
||||
| product_id | varchar | 255 | √ | null |
|
|
Links this invoice position to the product that was sold. Only populated for positions associated with a product sale (physical goods, vouchers, or services purchased individually). Null for membership charges and positions without a linked product. |
||||
| rate_id | int8 | 19 | √ | null |
|
|
Identifier of the rate plan linked to the contract. Null when contract_id is null. |
||||
| last_updated | timestamptz | 35 | √ | null |
|
|
System column. UTC Timestamp at which entry was calculated (lags shortly behind source system). |



