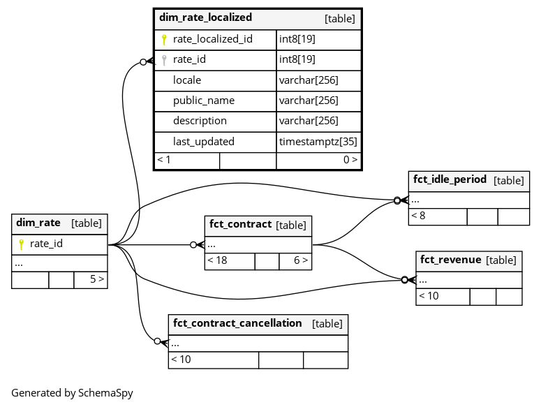
Columns
| Column | Type | Size | Nulls | Auto | Default | Children | Parents | Comments | |||
|---|---|---|---|---|---|---|---|---|---|---|---|
| rate_localized_id | int8 | 19 | null |
|
|
The primary key of this table. |
|||||
| rate_id | int8 | 19 | null |
|
|
The foreign key to the rate table. |
|||||
| locale | varchar | 256 | null |
|
|
The locale representing the language and region for which the rate is translated, formatted as a combination of ISO-639 language code and ISO-3166 country code (e.g., |
|||||
| public_name | varchar | 256 | √ | null |
|
|
The public name given to this rate for this locale by a user. |
||||
| description | varchar | 256 | √ | null |
|
|
The description given to this rate for this locale by a user. |
||||
| last_updated | timestamptz | 35 | √ | null |
|
|
System column. UTC Timestamp at which entry was calculated (lags behind source system). |

