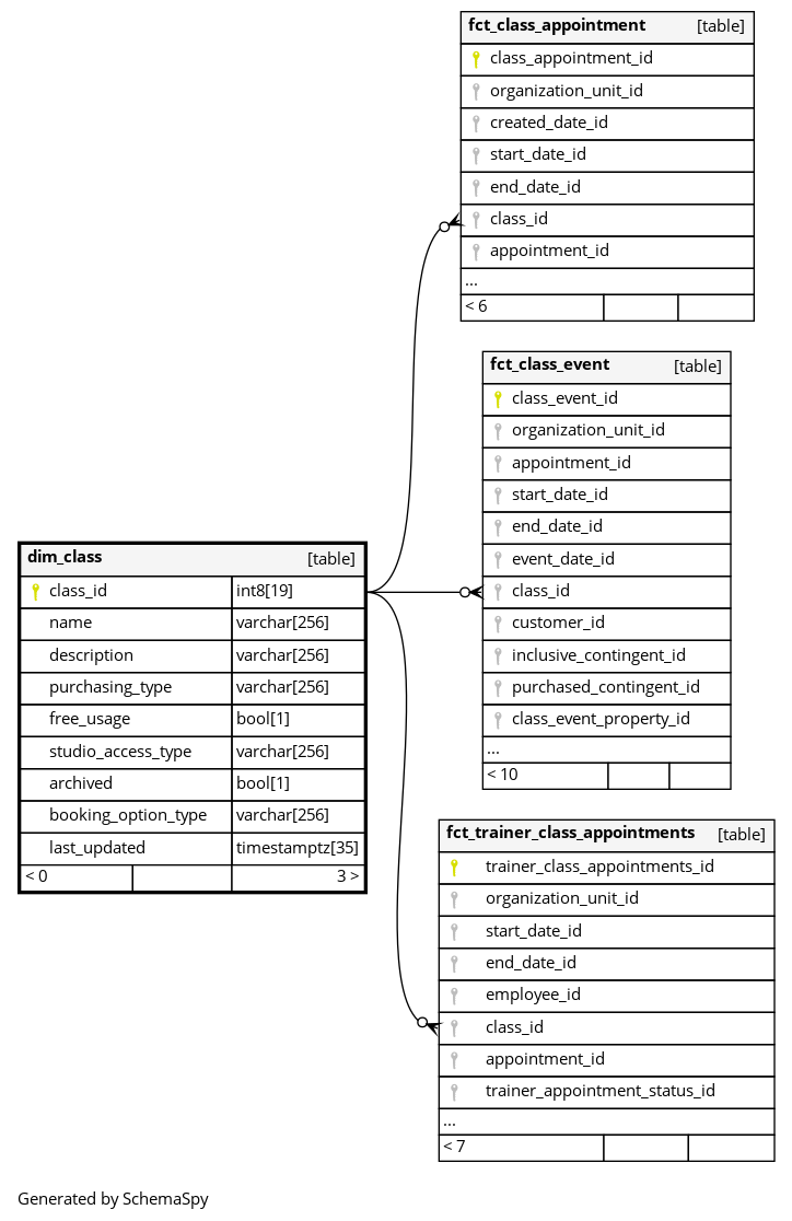
Columns
| Column | Type | Size | Nulls | Auto | Default | Children | Parents | Comments | |||||||||
|---|---|---|---|---|---|---|---|---|---|---|---|---|---|---|---|---|---|
| class_id | int8 | 19 | null |
|
|
The primary key of this table. System column calculated by the source System. |
|||||||||||
| name | varchar | 256 | null |
|
|
The name of the class |
|||||||||||
| description | varchar | 256 | null |
|
|
The description of the class |
|||||||||||
| purchasing_type | varchar | 256 | null |
|
|
A purchasing type of the class |
|||||||||||
| free_usage | bool | 1 | null |
|
|
Whether or not class is free |
|||||||||||
| studio_access_type | varchar | 256 | null |
|
|
For who this class is available, such as:
|
|||||||||||
| archived | bool | 1 | null |
|
|
Permanently removed but kept for historic relations. |
|||||||||||
| booking_option_type | varchar | 256 | null |
|
|
How a class can be booked* USAGE_REQUIRES_CONTINGENT: customer should use contingent to book a class.* FREE_USAGE: a class is free for booking* DISPLAY_ONLY: used for MySports.Customers are not able to book this class. Customers can only see when this class will take place |
|||||||||||
| last_updated | timestamptz | 35 | √ | null |
|
|
System column. UTC Timestamp at which entry was calculated (lags behind source system). |

