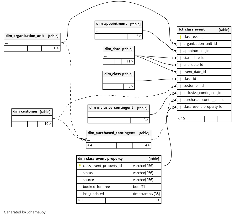
Columns
| Column | Type | Size | Nulls | Auto | Default | Children | Parents | Comments | |||
|---|---|---|---|---|---|---|---|---|---|---|---|
| class_event_property_id | varchar | 256 | null |
|
|
The primary key of this table. System column calculated by DataOps. |
|||||
| status | varchar | 256 | √ | null |
|
|
Status of the event, e.g., BOOKED, CANCELED, etc. |
||||
| source | varchar | 256 | √ | null |
|
|
The system from which the event was triggered, e.g., MYSPORTS, INTERNAL_API, etc. |
||||
| booked_for_free | bool | 1 | √ | null |
|
|
Is this booking event for free, that is, no contingent was used for booking a class |
||||
| last_updated | timestamptz | 35 | √ | null |
|
|
System column. UTC Timestamp at which entry was calculated (lags shortly behind source system). |



