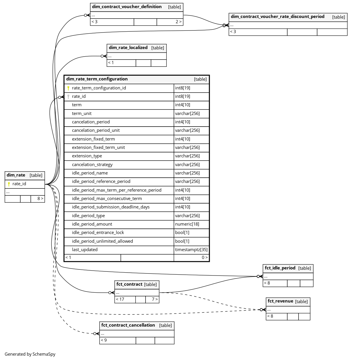
Columns
| Column | Type | Size | Nulls | Auto | Default | Children | Parents | Comments | |||
|---|---|---|---|---|---|---|---|---|---|---|---|
| rate_term_configuration_id | int8 | 19 | null |
|
|
Primary key of this table. System column calculated by the source System. |
|||||
| rate_id | int8 | 19 | √ | null |
|
|
The rate (tariff) to which these configuration rules apply. |
||||
| term | int4 | 10 | √ | null |
|
|
The initial duration of the contract. Combined with |
||||
| term_unit | varchar | 256 | √ | null |
|
|
The time unit for the initial contract duration. One of |
||||
| cancelation_period | int4 | 10 | √ | null |
|
|
The notice period required for cancellation before the term ends. Combined with |
||||
| cancelation_period_unit | varchar | 256 | √ | null |
|
|
The time unit for the cancellation notice period. One of |
||||
| extension_fixed_term | int4 | 10 | √ | null |
|
|
The duration by which the contract is automatically extended if not cancelled. Combined with |
||||
| extension_fixed_term_unit | varchar | 256 | √ | null |
|
|
The time unit for the automatic extension duration. One of |
||||
| extension_type | varchar | 256 | √ | null |
|
|
The logic applied for contract extension. One of
|
||||
| cancelation_strategy | varchar | 256 | √ | null |
|
|
The strategy defining how cancellations are handled. One of:
|
||||
| idle_period_name | varchar | 256 | √ | null |
|
|
The name of the associated idle period configuration, describing the policy for pausing the contract (e.g., |
||||
| idle_period_reference_period | varchar | 256 | √ | null |
|
|
The reference period over which idle time limits are calculated. One of :
|
||||
| idle_period_max_term_per_reference_period | int4 | 10 | √ | null |
|
|
The maximum total duration of idle time allowed within a single reference period. Measured in the default temporal unit of the idle period configuration. NULL means no limit. |
||||
| idle_period_max_consecutive_term | int4 | 10 | √ | null |
|
|
The maximum duration allowed for a single continuous idle period. Measured in the default temporal unit of the idle period configuration. NULL means no limit. |
||||
| idle_period_submission_deadline_days | int4 | 10 | √ | null |
|
|
The minimum number of days in advance a customer must request an idle period before it can begin. |
||||
| idle_period_type | varchar | 256 | √ | null |
|
|
The effect of the idle period on the contract. One of |
||||
| idle_period_amount | numeric | 18 | √ | null |
|
|
The cost charged to the customer for taking an idle period, if any. Amount in the organization units currency. |
||||
| idle_period_entrance_lock | bool | 1 | √ | null |
|
|
Indicates whether the customer is blocked from entering the studio during the idle period. True means no physical access allowed. |
||||
| idle_period_unlimited_allowed | bool | 1 | √ | null |
|
|
Indicates whether the customer is allowed an unlimited number of idle periods, overriding the max_term_per_reference_period and max_consecutive_term limits. |
||||
| last_updated | timestamptz | 35 | √ | null |
|
|
System column. UTC Timestamp at which entry was calculated (lags shortly behind source system). |



