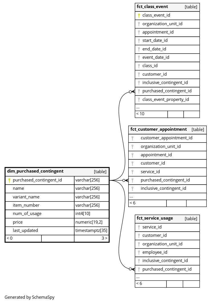
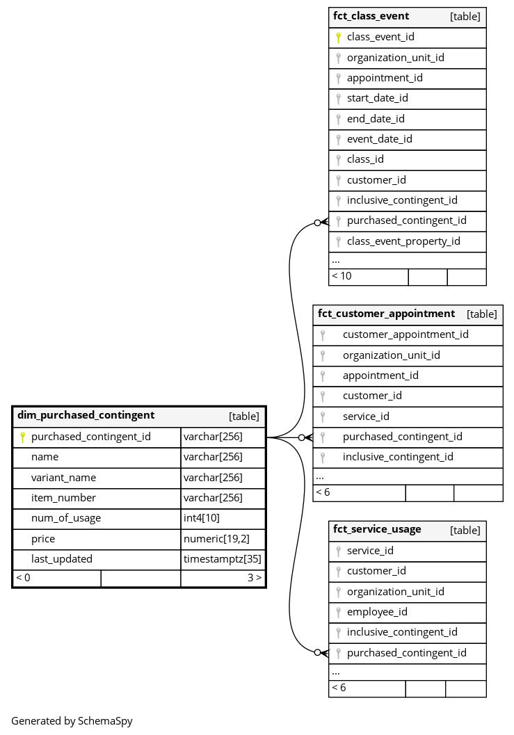
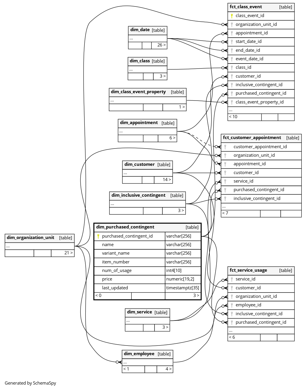
Columns
| Column | Type | Size | Nulls | Auto | Default | Children | Parents | Comments | |||||||||
|---|---|---|---|---|---|---|---|---|---|---|---|---|---|---|---|---|---|
| purchased_contingent_id | varchar | 256 | null |
|
|
Primary key for purchased contingent |
|||||||||||
| name | varchar | 256 | √ | null |
|
|
Name of the contingent |
||||||||||
| variant_name | varchar | 256 | √ | null |
|
|
Variant name of the contingent |
||||||||||
| item_number | varchar | 256 | √ | null |
|
|
Item number of the contingent |
||||||||||
| num_of_usage | int4 | 10 | √ | null |
|
|
How many times this contingent could be used initially. |
||||||||||
| price | numeric | 19,2 | √ | null |
|
|
How much a customer paid for this contingent |
||||||||||
| last_updated | timestamptz | 35 | √ | null |
|
|
System column. UTC Timestamp at which entry was calculated (lags shortly behind source system). |



