Columns
| Column | Type | Size | Nulls | Auto | Default | Children | Parents | Comments | |||
|---|---|---|---|---|---|---|---|---|---|---|---|
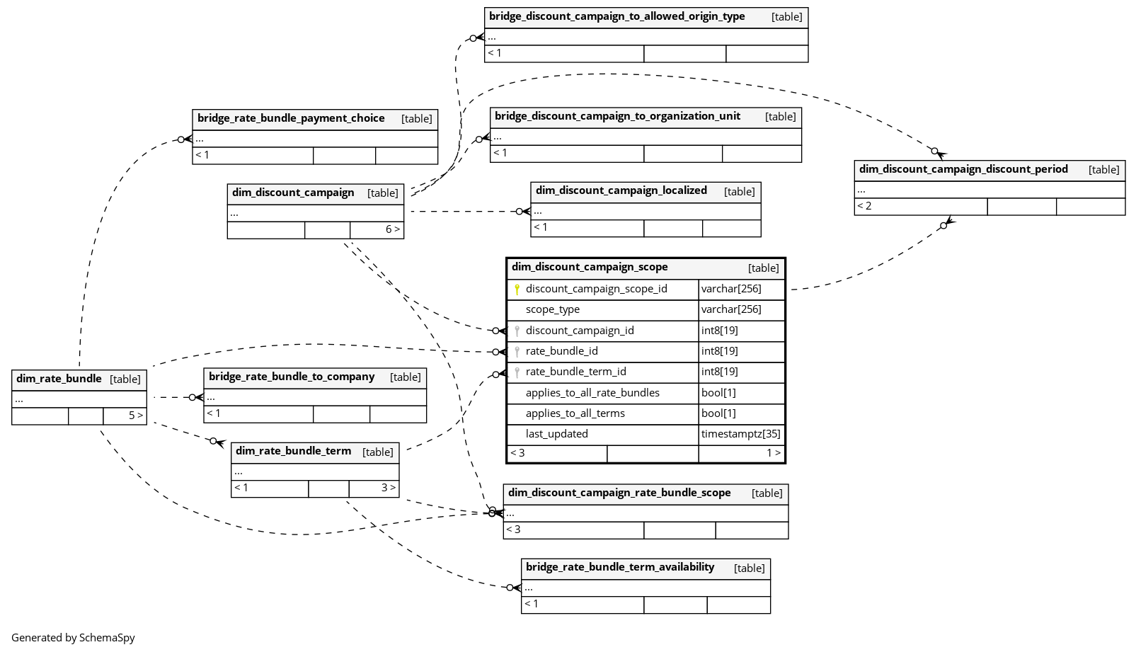
| discount_campaign_scope_id | varchar | 256 | null |
|
|
Surrogate primary key uniquely identifying a campaign scope entry. |
|||||
| scope_type | varchar | 256 | √ | null |
|
|
The type of price component this scope entry targets.One of: * RATE_BUNDLE: Scope over the main contract rate bundle price. * FLAT_FEE: Scope over a flat-fee rate bundle price. * MODULE: Scope over an optional add-on module price. |
||||
| discount_campaign_id | int8 | 19 | √ | null |
|
|
The discount campaign this scope entry belongs to. |
||||
| rate_bundle_id | int8 | 19 | √ | null |
|
|
The rate bundle in scope for this campaign. NULL means the campaign applies to all rate bundles of the given type. |
||||
| rate_bundle_term_id | int8 | 19 | √ | null |
|
|
The specific rate bundle term in scope. NULL means the campaign applies to all terms of the rate bundle. Always NULL when rate_bundle_id is NULL. |
||||
| applies_to_all_rate_bundles | bool | 1 | √ | null |
|
|
True when this campaign covers all rate bundles of the given type rather than a specific one. |
||||
| applies_to_all_terms | bool | 1 | √ | null |
|
|
True when this campaign covers all terms of the scoped rate bundle rather than a specific term. |
||||
| last_updated | timestamptz | 35 | √ | null |
|
|
System column. UTC Timestamp at which entry was calculated (lags shortly behind source system). |


