Columns
| Column | Type | Size | Nulls | Auto | Default | Children | Parents | Comments | |||
|---|---|---|---|---|---|---|---|---|---|---|---|
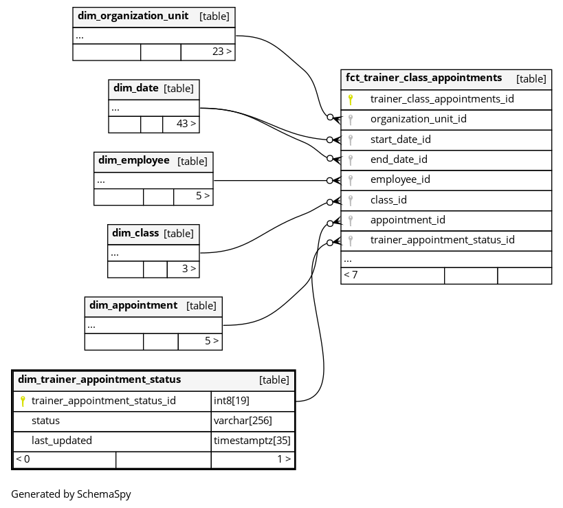
| trainer_appointment_status_id | int8 | 19 | null |
|
|
The primary key of this table. System column calculated by DataOps. |
|||||
| status | varchar | 256 | null |
|
|
BOOKED: the trainer is available for the appointmentDESIRED: the trainer is planned/not available for the appointmentAPPOINTMENT_CANCELED: appointment was cancelled |
|||||
| last_updated | timestamptz | 35 | √ | null |
|
|
System column. UTC Timestamp at which entry was calculated (lags behind source system). |

